武芯烧录器支持瑞萨RENESAS R8C/LA5A系列
发布时间:2025-12-24 17:51:36
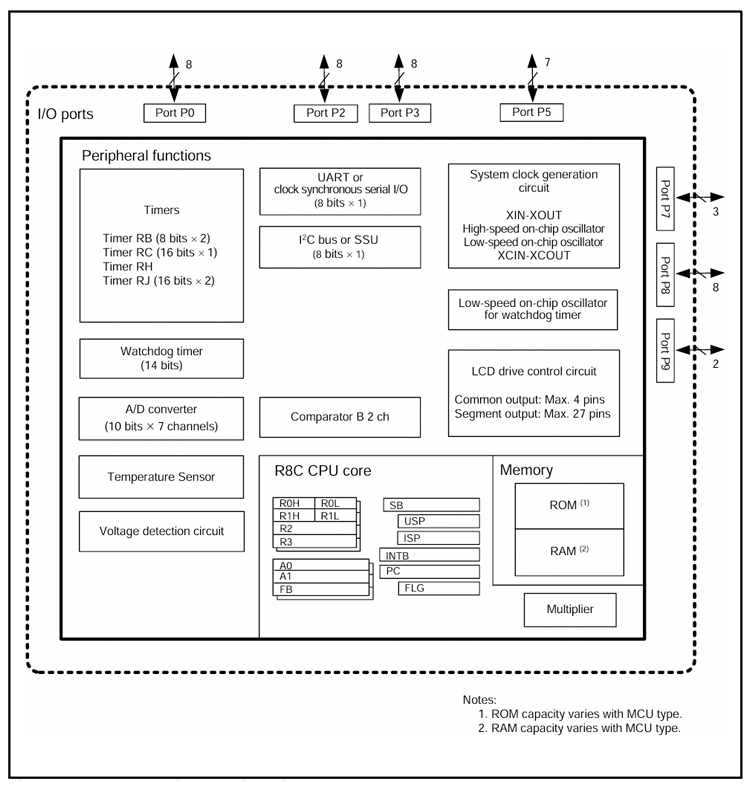
瑞萨R8C/LA5A微控制器系列,以高性能R8C CPU内核为核心,内置专用乘法器单元,能够高效完成各类运算任务,为数据处理提供稳定的算力支持。拥有1M字节的地址空间,并配合高效的指令集,显著提升指令执行速率。在功能配置方面,R8C/LA5A群不仅集成了定时器和串行接口,还在外围模块上进一步扩展出多类型通用接口,并对定时器功能进行了增强,支持多通道同步控制。此外,R8C/LA5A群在内部集成了2块1kb的数据闪存,支持在线擦写并保持数据在掉电后不丢失,为关键运行参数的保存提供了稳定且可靠的存储。封装形式采用52管脚塑模LAFP,保证紧凑体积的同时,具备良好的散热性能。
R8C/LA5A群采用低功耗的架构设计,并支持工作模式允许额外的电源控制,可根据实际负载动态调节能耗,有效延长电池使用时间。在电磁兼容性方面,大幅度降低电磁干扰(EMI)和提升电磁抗扰度(EMS)水平,确保设备在复杂的电磁环境下依然稳定运行。广泛应用于需要兼顾性能、功耗与环境适应性的嵌入式场景,如音频类设备、办公设备等。
主要特性:
CPU:89条基本指令、1M字节地址空间、32位乘法器;
储存器:ROM、RAM、数据闪存(1KBx2块);
输入/输出接口:44个,电流驱动接口8个;
时钟:XIN时钟生产电路、内部振荡器(高速、低速)、XCIN时钟生产电路、XIN 时钟振荡停止检测功能、分频电路、低功耗模式:标准运行模式(高速时钟、低速时钟、高速(低速)片上振荡器)、等待模式、停止模式、断电模式;
中断:69个中断向量、外部14个中断源;
看门狗:14位x1分频器、可选择复位启动功能、看门狗定时器的可选择低速片上振荡器;
定时器:定时器RB(8位x2)、定时器RC(16位)、定时器RH;
串行接口:UART0(UART或时钟同步串行I/O)、I²C总线、SSU、A/D转换器(10位x7通道)、比较器B1和B3、LCD驱动控制电路(27个引脚);
工作环境温度:-20~85°C(N版) 、-40~85°C(D版);
封装:52管脚塑模LQFP;

内部框图
武芯科技作为通用型芯片烧录器制造商,专注于IC烧录、测试领域。在持续优化更新烧录软件的同时,也在积极扩充和兼容各大厂商的芯片型号的烧录。ET9800烧录器支持一拖八烧录,同时提供联机、脱机等工作模式,可全方位满足瑞萨R8C全系列芯片的裸片离线烧录与在板烧录的量产需求。

ET9800是一款支持联机、脱机的量产型高速烧录器。采用高性能ARM+FPGA的硬件架构设计,编程带宽高达1.6Gb/s;内置128GB eMMC母头模块,能高效提升eMMC母片拷贝的量产效率;配备4.3英寸LCD触摸屏,优化脱机操作的交互体验;支持“一拖八”并行烧录,可实现复杂多样的烧录需求;且设备集成多种丰富接口,涵盖100/1000M以太网、SD卡、USB2.0 Device、RS-232串口、电源开关及接地端子等,灵活适配多元应用场景。同时提供上位机与下位机软件,支持自动化场景定制,适配智能化产线需求;支持各大厂商各种封装的MCU、eMMC、SPI、Nor/Nand flash、Parallel Nor/Nand flash、EEPROM及DSP等类型芯片,烧写稳定、高效。为客户提供创新的多场景芯片(IC)烧录解决方案。